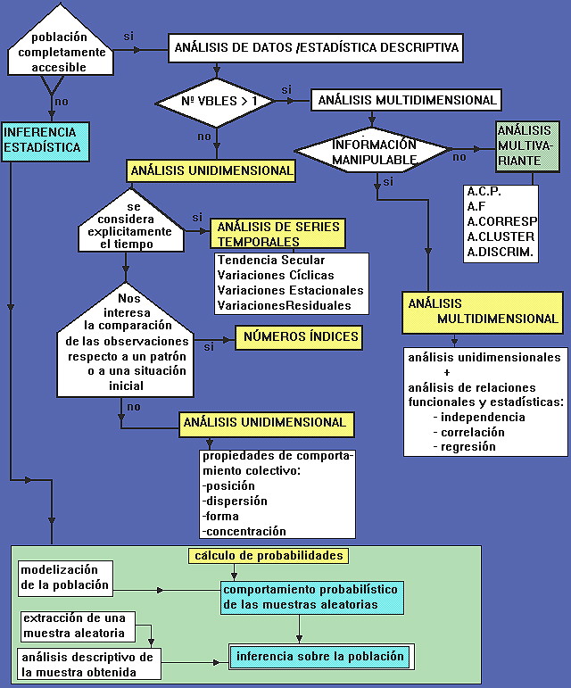
DIAGRAMA DE FLUJO DE LA ESTADÍSTICA
ir a tratamiento estadístico de la información
ir a tratamiento de la información
El diagrama de flujo que se expone a continuación , ilustra claramente estos objetivos y relaciones de la estadística, si bien no debemos olvidar que :
El análisis de Series Temporales no tiene por qué limitarse al estudio de única variable o atributo.
El análisis inferencial puede aplicarse a todos y cada uno de los casos
