Quality assurance of master degrees

Keywords: Quality assurance Master degree ANECA AVAP Kanboard

Last week we finished a process that started several months ago: the external evaluation of the Master in Web Technologies, Cloud Computing and Mobile Applications. The panel that performs the evaluation consists of two professors, one student, and a staff from a quality service from different universities.

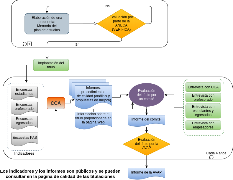
The process is summarized in the following diagram:

propuesta_seguimiento_titulo.png

Note: ANECA is the quality agency in Spain, but we have other regional agencies as the AVAP (Agencia Valenciana de Evaluación y Prospectiva).

After a degree (graduate or post graduate) is authorized and implemented, every year the stakeholders (students, professors, staff, and graduates) have to fulfill satisfaction surveys about the master.

Those indicators are analyzed taking into account their evolution along the years (a time series analysis) and their comparison with the mean of the all master degrees in the University. To analyze this data we only have those PDFs, but I think it would be better to provide actionable data (for instance CSV or Excel files) to create balanced scorecards.

If their value are below some threshold or their evolution is decreasing then we have to propose actions to improve them.

Therefore, we had to analyze and comment the evolution of almost every indicator from all the surveys (in my opinion this should be simplified in order to focus only on the bad indicators as those are the ones that need some sort of action) and write reports for the review process. There are many documents, so I decided to use Kanboard in docker to track the evolution of each report.

We have also provided the material (handouts, exams, assignments, labs, etc) of two subjects, and some master's final projects.

On January 29 the panel had some online meetings with different groups:

The panel, from the provided reports and the interviews, will write (guess what) another report. This report is sent to AVAP that will provide the final report.

A lot of people involved and a lot of time devoted…

Goto index

Date: 30/01/2021

Author: Juan Gutiérrez Aguado

Emacs 27.1 (Org mode 9.4.4)

Validate