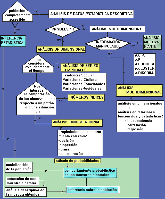
DIAGRAMA DE FLUJO DE LA ESTADÍSTICA 
ANÁLISIS CUANTITATIVO DE LA INFORMACIÓN
pulsar sobre la zona para acceder